Desktop Designer Example - Kindle Desktop App

Here is a basic example of creating a desktop test that interacts with the Kindle desktop application.

This example will show:

  • Creating a new Desktop Designer test script
  • Starting the recording
  • Launching the desktop application being tested
  • Interacting with the desktop application
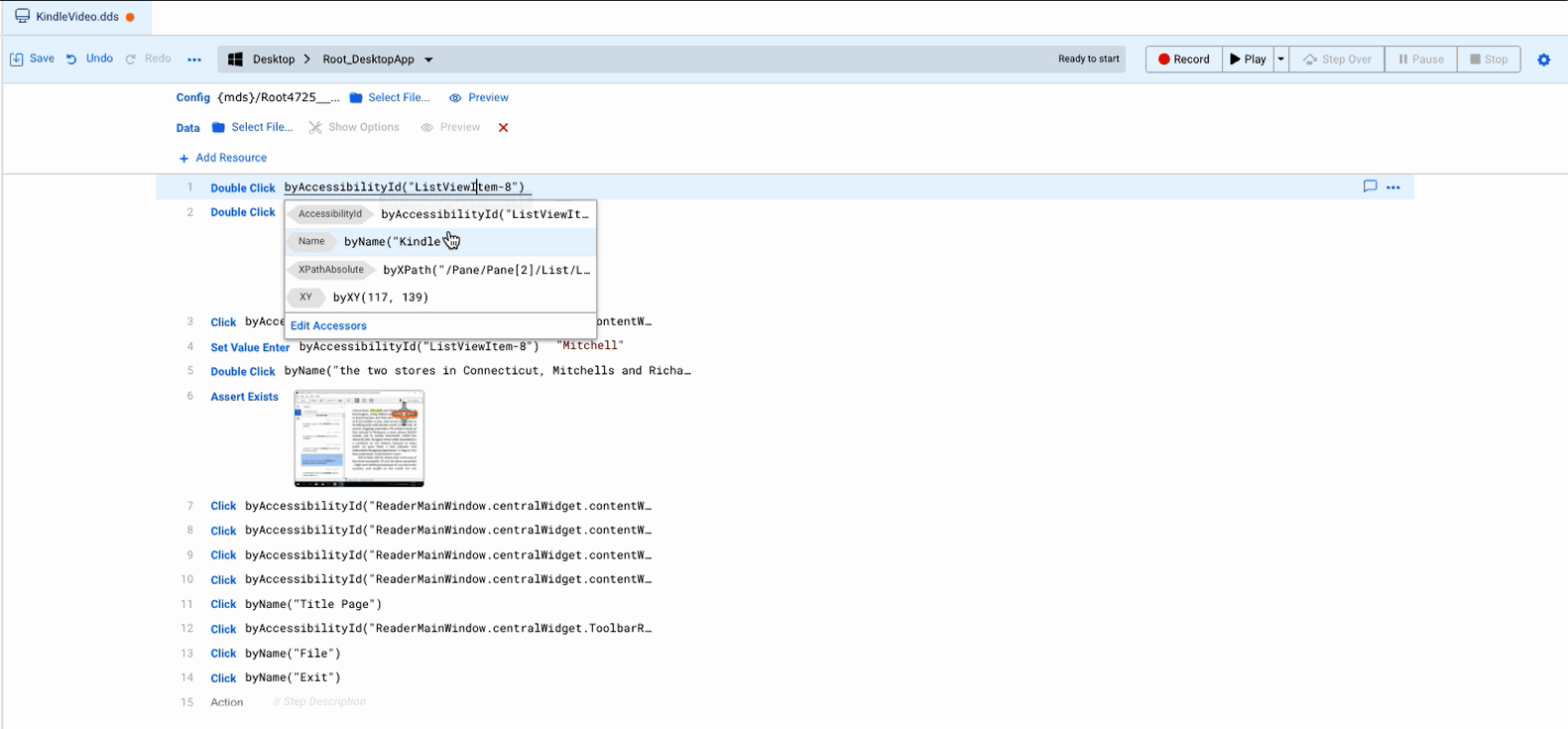
  • Creating Visual Accessors
  • Creating an assert
  • Exiting the application
  • Editing the test script
  • Playing back the recording of the test script

 

Example

  1. In AIQ navigate to Desktop TestingDesktop Designer.

  2. Click Create New Desktop Test.

  3. Name and save your new test script. In this example the file is named KindleVideo.dds.

    .dds is the file extension for all Desktop Designer test scripts.

  4. Select a Desktop Configuration file. If you have not created a Desktop Configuration file, see Desktop Designer Configuration Files for more information.

  5. Click Preview to see your Desktop Configuration file.

  6. Click Record to begin recording your test script.

  7. Wait for the device to load.

  8. Right click the desktop icon for the Kindle app and select Double Click.

  9. The Kindle desktop app starts.

  10. Hover over one of the book covers. Right click and select Capture Visual Accessor.

  11. Select the boundaries of the Visual Accessor.

  12. Click Save Target.

  13. Click on the Visual Accessor.

  14. Add Step with Double Click.

  15. In the Desktop Designer window you can see that the step has been added to your test script.

  16. Click in the Search bar and then right click.

  17. Select Input ActionsSet Enter Value.

  18. Enter a search string. In this example the search string will be "Mitchell".

  19. Click Apply.

  20. The search results load.

  21. Select one of the search results and right click. Select the Double Click action.

  22. The page associated with the search result loads on the Kindle screen.

  23. Hover over the page and right click. Select Capture Visual Accessor.

  24. Adjust the Visual Accessor target. In this example it is the text "Wilkes Bashford" that is selected.

  25. Click Save Target.

  26. Add Step with Assert Exists.

  27. The test script updates in the Desktop Designer window.

  28. You can see more information in the Log Viewer tab.

  29. Click in the TOC and select Title Page.

  30. The title page loads.

  31. From the File menu select Exit.

  32. The Kindle desktop app closes.

  33. Click Stop to stop the recording.

  34. If needed you can edit your test script. For example, reordering an accessor.

  35. Click Play to play your test script.

  36. The Preview window displays the playback while the corresponding steps are highlighted in the Desktop Designer window.